반응형
Mysql 을 사용한다면 Workbench 를 사용하는 사람이 꽤 많을 것이다.
Workbench 의 기능중 자동으로 ERD를 그려주는 기능이 있어서 정리한다.
우선 아래 사진과 같이 Database> Reverse Engineer 탭을 들어간다.

그럼 아래와 같이 뜨는데,


설정값을 입력하고 다음다음 넘어가면서 설정을 한다.
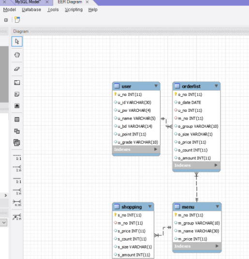
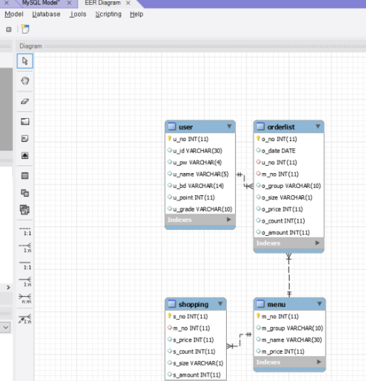
그리고 어떤 Database를 그릴지 선택도 하고 나면 ERD가 그려진 화면을 만날수 있다.
모두 완료가 되면 아래 사진과 같이 보이게 된다.

참고로 저장된 확장자는 mwb 인데
Mysql WorkBench 파일의 약자이다.
반응형
'IT > Database' 카테고리의 다른 글
| [Mysql] can't create test file lower-test (11) | 2024.10.04 |
|---|---|
| [Mysql] 테이블 정의서 만들기 (13) | 2024.07.18 |
| [Mysql] Trigger 사용 (8) | 2024.07.16 |
| [Oracle] lengthb, substrb (11) | 2024.07.06 |
| [Mysql] INTERVAL 사용 (기간/날짜 가져오기)(DATE_ADD) (11) | 2024.07.04 |
댓글